Increase Performance
Increase Performance
Hi all,
I use my PC for games and internet mostly, but it has become rather slow recently. I run Game Booster but that doesn't seem to last long. Can anyone recommend a piece of free software or any other way to boost PC performance??
Neptune24
I use my PC for games and internet mostly, but it has become rather slow recently. I run Game Booster but that doesn't seem to last long. Can anyone recommend a piece of free software or any other way to boost PC performance??
Neptune24
Operating System: Windows 7 Home Premium 64-bit (6.1, Build 7600)
Mother Board: Gigabyte GA-880GM-UD2H
BIOS: Award Modular BIOS v6.00PG
Processor: AMD PhenomII X4 965 Processor, 3.4GHz(Stock)
Memory: 16GB RAM
Graphics Card: GeForce GTX 550 Ti Memory: 1024 MB
GPU Driver: 8.17.12.7061
Direct X 11
Mother Board: Gigabyte GA-880GM-UD2H
BIOS: Award Modular BIOS v6.00PG
Processor: AMD PhenomII X4 965 Processor, 3.4GHz(Stock)
Memory: 16GB RAM
Graphics Card: GeForce GTX 550 Ti Memory: 1024 MB
GPU Driver: 8.17.12.7061
Direct X 11
-
nightblood
- Legit Fanatic

- Posts: 124
- Joined: Thu Jun 30, 2005 3:33 pm
Re: Increase Performance
Sounds like you have to investigate why it has become slow.
1. Failing Hard drives and or full hard drives
2. Not enough ram
3. To many programs running at the same time. (bring up your task manager and find out how many processes are running.)
4. Windows rot ( time to reinstall windows to fix this problem)
5. You could be infected with spyware and or viruses
1. Failing Hard drives and or full hard drives
2. Not enough ram
3. To many programs running at the same time. (bring up your task manager and find out how many processes are running.)
4. Windows rot ( time to reinstall windows to fix this problem)
5. You could be infected with spyware and or viruses
Re: Increase Performance
If Game Booster helps then you probably have WAY TOO MANY programs starting with Windows.
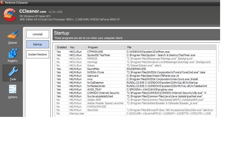
Download CCleaner (here), open it up and navigate to Tools->Startup. Take a screenshot of that section and post it here for us to look at. I'll give you an example of my Phenom PC's startup list.

Along with deleting unnecessary startup programs CCleaner can delete old/junk files, clean your registry, and delete old/obsolete system restore points.
Download CCleaner (here), open it up and navigate to Tools->Startup. Take a screenshot of that section and post it here for us to look at. I'll give you an example of my Phenom PC's startup list.

Along with deleting unnecessary startup programs CCleaner can delete old/junk files, clean your registry, and delete old/obsolete system restore points.
Re: Increase Performance
1. Failing Hard drives and or full hard drives. HDD seems fine and its not full
2. Not enough ram. I have 2GB RAM, which has been fine since i had the tower. But then is that enough these days??
3. To many programs running at the same time. (bring up your task manager and find out how many processes are running.)Firefox WMP and that is about it usually.
4. Windows rot ( time to reinstall windows to fix this problem). Could be but I only did that about 5 - 6 months ago
5. You could be infected with spyware and or viruses. Nope, none of these.
And here is what is on my start up, but I don't think there is anything that needs to be removed.
Neptune24
2. Not enough ram. I have 2GB RAM, which has been fine since i had the tower. But then is that enough these days??
3. To many programs running at the same time. (bring up your task manager and find out how many processes are running.)Firefox WMP and that is about it usually.
4. Windows rot ( time to reinstall windows to fix this problem). Could be but I only did that about 5 - 6 months ago
5. You could be infected with spyware and or viruses. Nope, none of these.
And here is what is on my start up, but I don't think there is anything that needs to be removed.
Neptune24
Operating System: Windows 7 Home Premium 64-bit (6.1, Build 7600)
Mother Board: Gigabyte GA-880GM-UD2H
BIOS: Award Modular BIOS v6.00PG
Processor: AMD PhenomII X4 965 Processor, 3.4GHz(Stock)
Memory: 16GB RAM
Graphics Card: GeForce GTX 550 Ti Memory: 1024 MB
GPU Driver: 8.17.12.7061
Direct X 11
Mother Board: Gigabyte GA-880GM-UD2H
BIOS: Award Modular BIOS v6.00PG
Processor: AMD PhenomII X4 965 Processor, 3.4GHz(Stock)
Memory: 16GB RAM
Graphics Card: GeForce GTX 550 Ti Memory: 1024 MB
GPU Driver: 8.17.12.7061
Direct X 11
Re: Increase Performance
If you stay on top of updates you can remove SunJavaUpdate. From past experience TeaTimer is a resource hog. Is Comodo an AV program? If so then I don't think you need two AV programs running at the same time.
Your system could also be loaded with junk files. I'd run CCleaner as said before and Glary Utilities to clean up your PC. After that run a thorough defrag, Defraggler gets the job done and it's free.
I'd also recommend you check to see if there are newer versions of your applications. See the thread I started below.
http://forums.legitreviews.com/about27329.html
Your system could also be loaded with junk files. I'd run CCleaner as said before and Glary Utilities to clean up your PC. After that run a thorough defrag, Defraggler gets the job done and it's free.
I'd also recommend you check to see if there are newer versions of your applications. See the thread I started below.
http://forums.legitreviews.com/about27329.html
Re: Increase Performance
Comodo is my firewall, but the rest can be shut off. I run C Cleaner, Glary, windows defrag and spybot at least once a week. And I have something called Tech Tracker again ran once a week to keep all apps up to date. I even have Device Doctor to make sure all drivers are up to date. And one thing that has started to happen an awful lot is that the mouse freezes, just for a second then works again. I'd say this happens every 15 - 20 minutes.
Neptune24
Neptune24
Operating System: Windows 7 Home Premium 64-bit (6.1, Build 7600)
Mother Board: Gigabyte GA-880GM-UD2H
BIOS: Award Modular BIOS v6.00PG
Processor: AMD PhenomII X4 965 Processor, 3.4GHz(Stock)
Memory: 16GB RAM
Graphics Card: GeForce GTX 550 Ti Memory: 1024 MB
GPU Driver: 8.17.12.7061
Direct X 11
Mother Board: Gigabyte GA-880GM-UD2H
BIOS: Award Modular BIOS v6.00PG
Processor: AMD PhenomII X4 965 Processor, 3.4GHz(Stock)
Memory: 16GB RAM
Graphics Card: GeForce GTX 550 Ti Memory: 1024 MB
GPU Driver: 8.17.12.7061
Direct X 11
Re: Increase Performance
Sounds like you know what you are doing. It could be anything at this point, registry errors, bad software, OS rot.
When does your mouse freeze? I've noticed this too but it's only when I have Firefox open. I chalked it up to something to do with FF.
*EDIT*
If you are using the free version of AVG I would ditch it in favor of MS Security Essentials. It consumes a lot less resources and is pretty effective against viruses and spyware.
http://www.microsoft.com/security_essentials/
When does your mouse freeze? I've noticed this too but it's only when I have Firefox open. I chalked it up to something to do with FF.
*EDIT*
If you are using the free version of AVG I would ditch it in favor of MS Security Essentials. It consumes a lot less resources and is pretty effective against viruses and spyware.
http://www.microsoft.com/security_essentials/
Re: Increase Performance
i second getting rid of AVG, I havn't used it since v8.5 when you all of a sudden could not close the program unless you end process tree(and even then it isnt closed entirely) since i always closed the tray icon when i game and no longer could. cautious internet use is better than any antivirus IMHOMajor_A wrote:If you are using the free version of AVG I would ditch it in favor of MS Security Essentials. It consumes a lot less resources and is pretty effective against viruses and spyware.
http://www.microsoft.com/security_essentials/
-Austin

Screamin' BCLK:
775 System (Overclocking Platform): Q8400/Q8300/E8400/E7400/E7500 - GA-EP45-UD3R v1.1 - 4GB (2x2) OCZ Reaper HPC DDR2 1066 CL5 2.1v Corsair TX-750w
Gamer: Asrock Z77 Extreme4, i7 3770K @4.6GHz, ThermalTake Armor A90 modded, 2x4GB GSKILL RipjawsX DDR3 2133 CL9, Corsair HX-750w, MSI GTX660 Twin Frozr
Server2012: Q9300 - 8GB DDR2 - Asus P5QL Pro - Corsair CX430 - Mirrored 2TB Seagate's with 2TB WD cav for fileshare backups, 1TB WD for OS backups

Screamin' BCLK:

775 System (Overclocking Platform): Q8400/Q8300/E8400/E7400/E7500 - GA-EP45-UD3R v1.1 - 4GB (2x2) OCZ Reaper HPC DDR2 1066 CL5 2.1v Corsair TX-750w
Gamer: Asrock Z77 Extreme4, i7 3770K @4.6GHz, ThermalTake Armor A90 modded, 2x4GB GSKILL RipjawsX DDR3 2133 CL9, Corsair HX-750w, MSI GTX660 Twin Frozr
Server2012: Q9300 - 8GB DDR2 - Asus P5QL Pro - Corsair CX430 - Mirrored 2TB Seagate's with 2TB WD cav for fileshare backups, 1TB WD for OS backups
Re: Increase Performance
It seems that the mouse only freezes when FF is open and I have downloaded that MSSE. I also know what you mean about AVG the only way i can shut it off completely is with game booster. Thanks for the help guys.
Neptune24
Neptune24
Operating System: Windows 7 Home Premium 64-bit (6.1, Build 7600)
Mother Board: Gigabyte GA-880GM-UD2H
BIOS: Award Modular BIOS v6.00PG
Processor: AMD PhenomII X4 965 Processor, 3.4GHz(Stock)
Memory: 16GB RAM
Graphics Card: GeForce GTX 550 Ti Memory: 1024 MB
GPU Driver: 8.17.12.7061
Direct X 11
Mother Board: Gigabyte GA-880GM-UD2H
BIOS: Award Modular BIOS v6.00PG
Processor: AMD PhenomII X4 965 Processor, 3.4GHz(Stock)
Memory: 16GB RAM
Graphics Card: GeForce GTX 550 Ti Memory: 1024 MB
GPU Driver: 8.17.12.7061
Direct X 11
Re: Increase Performance
http://technet.microsoft.com/en-us/sysi ... 96653.aspx might help yo find out what the cause is.
Re: Increase Performance
Thanks spitter. It hasn't helped just yet but then I have only had it for about 10 minutes but I now know what processes can be terminated if I need to. This is a great piece of software (so far).
Operating System: Windows 7 Home Premium 64-bit (6.1, Build 7600)
Mother Board: Gigabyte GA-880GM-UD2H
BIOS: Award Modular BIOS v6.00PG
Processor: AMD PhenomII X4 965 Processor, 3.4GHz(Stock)
Memory: 16GB RAM
Graphics Card: GeForce GTX 550 Ti Memory: 1024 MB
GPU Driver: 8.17.12.7061
Direct X 11
Mother Board: Gigabyte GA-880GM-UD2H
BIOS: Award Modular BIOS v6.00PG
Processor: AMD PhenomII X4 965 Processor, 3.4GHz(Stock)
Memory: 16GB RAM
Graphics Card: GeForce GTX 550 Ti Memory: 1024 MB
GPU Driver: 8.17.12.7061
Direct X 11
Re: Increase Performance
An update on that piece of software. It is great. I have found no issues with it what so ever. And I have noticed that the mouse freezes even if Firefox isn't open. Is there an under line reason for this as I have removed all software and undone all changes that I have made since I started to notice the freezing.
Neptune24
Neptune24
Operating System: Windows 7 Home Premium 64-bit (6.1, Build 7600)
Mother Board: Gigabyte GA-880GM-UD2H
BIOS: Award Modular BIOS v6.00PG
Processor: AMD PhenomII X4 965 Processor, 3.4GHz(Stock)
Memory: 16GB RAM
Graphics Card: GeForce GTX 550 Ti Memory: 1024 MB
GPU Driver: 8.17.12.7061
Direct X 11
Mother Board: Gigabyte GA-880GM-UD2H
BIOS: Award Modular BIOS v6.00PG
Processor: AMD PhenomII X4 965 Processor, 3.4GHz(Stock)
Memory: 16GB RAM
Graphics Card: GeForce GTX 550 Ti Memory: 1024 MB
GPU Driver: 8.17.12.7061
Direct X 11
Re: Increase Performance
Try a different mouse, if its not software its hardware!!!
Re: Increase Performance
if your onto gaming,then 2GB is not enough. i suggest that you buy another 2GB.
. becos most of the games now and requires High Memory(RAM). i also suggest that not to use any booster like game booster.
. bcos it eventually slowdown your pc. it take too much space in your RAM. you cant see it in task manager but many sources told that Booster take too much of RAM it is only Good at the start then after that,it will eat too much space.
Re: Increase Performance
I shall be buying a new PC hopefully soon but not sure when so would you happen to know anywhere that I can get RAM cheap?? And regards to "game Booster" I have yet to find that it takes anymore than 25MB of RAM, and I also close the GB when it has done it's job so still unaffected.
Neptune24
Neptune24
Operating System: Windows 7 Home Premium 64-bit (6.1, Build 7600)
Mother Board: Gigabyte GA-880GM-UD2H
BIOS: Award Modular BIOS v6.00PG
Processor: AMD PhenomII X4 965 Processor, 3.4GHz(Stock)
Memory: 16GB RAM
Graphics Card: GeForce GTX 550 Ti Memory: 1024 MB
GPU Driver: 8.17.12.7061
Direct X 11
Mother Board: Gigabyte GA-880GM-UD2H
BIOS: Award Modular BIOS v6.00PG
Processor: AMD PhenomII X4 965 Processor, 3.4GHz(Stock)
Memory: 16GB RAM
Graphics Card: GeForce GTX 550 Ti Memory: 1024 MB
GPU Driver: 8.17.12.7061
Direct X 11
Re: Increase Performance
these days,RAM's are so cheap these days. i just bought kingston 2GB RAM in just 50$ less. ahhhhhh.i see. maybe you should reformat your pc and update your drivers.=) thats all.=D
Re: Increase Performance
Could be, so in that case I shall re format.
Operating System: Windows 7 Home Premium 64-bit (6.1, Build 7600)
Mother Board: Gigabyte GA-880GM-UD2H
BIOS: Award Modular BIOS v6.00PG
Processor: AMD PhenomII X4 965 Processor, 3.4GHz(Stock)
Memory: 16GB RAM
Graphics Card: GeForce GTX 550 Ti Memory: 1024 MB
GPU Driver: 8.17.12.7061
Direct X 11
Mother Board: Gigabyte GA-880GM-UD2H
BIOS: Award Modular BIOS v6.00PG
Processor: AMD PhenomII X4 965 Processor, 3.4GHz(Stock)
Memory: 16GB RAM
Graphics Card: GeForce GTX 550 Ti Memory: 1024 MB
GPU Driver: 8.17.12.7061
Direct X 11
Re: Increase Performance
I have tried a different mouse and it still freezes from time to time. Weirdly though I put my old one back in and it doesn't freeze as much.
Operating System: Windows 7 Home Premium 64-bit (6.1, Build 7600)
Mother Board: Gigabyte GA-880GM-UD2H
BIOS: Award Modular BIOS v6.00PG
Processor: AMD PhenomII X4 965 Processor, 3.4GHz(Stock)
Memory: 16GB RAM
Graphics Card: GeForce GTX 550 Ti Memory: 1024 MB
GPU Driver: 8.17.12.7061
Direct X 11
Mother Board: Gigabyte GA-880GM-UD2H
BIOS: Award Modular BIOS v6.00PG
Processor: AMD PhenomII X4 965 Processor, 3.4GHz(Stock)
Memory: 16GB RAM
Graphics Card: GeForce GTX 550 Ti Memory: 1024 MB
GPU Driver: 8.17.12.7061
Direct X 11
Re: Increase Performance
Is your mouse PS/2 or USB? If it's USB have you tried running the mouse in different ports? Seems stupid but it's worth a shot.
Re: Increase Performance
i had a problem with one of my mice freezing a long time ago, it was either a virus or instability i think, run prime95 blend for at least 2hrs (and i mean at LEAST, if i'm really trying to check stability i let it run for at least 20hrs in the background, usually measured in days not hours)
pretty sure it was either my Deathadder or my NZXT Avatar, both of which work fine to this day
try using the mouse in another PC.
oh, and 2GB is fine for general use under any OS(even vista)- gaming is a 4GB+ world. if you are on conroe/allendale or wolfdale core or better then you really shouldn't have any lag in 2D under any circumstances( even upper frequency Pentium4's can run win7 fine, but older systems are more susceptible to OS rot, in the sense that they can't handle the rot as well as a Core2 system could).
uninstall your driver auto-updaters (really? I would never use one as just thinking from a resource standpoint it would have to scan your hardware and use internet to check for updates. daily? weekly? monthly? constantly?) and game booster as well (game booster does nothing on a semi-clean OS, and just having your most used apps installed running CCleaner every month or two in its own makes gamebooster do nothing). just go into your control panel and uninstall everything you don't use heavily, including your 3rd party firewall and antivirus apps (to see if they are a/the problem)
pretty sure it was either my Deathadder or my NZXT Avatar, both of which work fine to this day
try using the mouse in another PC.
oh, and 2GB is fine for general use under any OS(even vista)- gaming is a 4GB+ world. if you are on conroe/allendale or wolfdale core or better then you really shouldn't have any lag in 2D under any circumstances( even upper frequency Pentium4's can run win7 fine, but older systems are more susceptible to OS rot, in the sense that they can't handle the rot as well as a Core2 system could).
uninstall your driver auto-updaters (really? I would never use one as just thinking from a resource standpoint it would have to scan your hardware and use internet to check for updates. daily? weekly? monthly? constantly?) and game booster as well (game booster does nothing on a semi-clean OS, and just having your most used apps installed running CCleaner every month or two in its own makes gamebooster do nothing). just go into your control panel and uninstall everything you don't use heavily, including your 3rd party firewall and antivirus apps (to see if they are a/the problem)
-Austin

Screamin' BCLK:
775 System (Overclocking Platform): Q8400/Q8300/E8400/E7400/E7500 - GA-EP45-UD3R v1.1 - 4GB (2x2) OCZ Reaper HPC DDR2 1066 CL5 2.1v Corsair TX-750w
Gamer: Asrock Z77 Extreme4, i7 3770K @4.6GHz, ThermalTake Armor A90 modded, 2x4GB GSKILL RipjawsX DDR3 2133 CL9, Corsair HX-750w, MSI GTX660 Twin Frozr
Server2012: Q9300 - 8GB DDR2 - Asus P5QL Pro - Corsair CX430 - Mirrored 2TB Seagate's with 2TB WD cav for fileshare backups, 1TB WD for OS backups

Screamin' BCLK:

775 System (Overclocking Platform): Q8400/Q8300/E8400/E7400/E7500 - GA-EP45-UD3R v1.1 - 4GB (2x2) OCZ Reaper HPC DDR2 1066 CL5 2.1v Corsair TX-750w
Gamer: Asrock Z77 Extreme4, i7 3770K @4.6GHz, ThermalTake Armor A90 modded, 2x4GB GSKILL RipjawsX DDR3 2133 CL9, Corsair HX-750w, MSI GTX660 Twin Frozr
Server2012: Q9300 - 8GB DDR2 - Asus P5QL Pro - Corsair CX430 - Mirrored 2TB Seagate's with 2TB WD cav for fileshare backups, 1TB WD for OS backups

